Note
Access to this page requires authorization. You can try signing in or changing directories.
Access to this page requires authorization. You can try changing directories.
A ListView consists of the following parts:
Rows – The visible representation of the data in the list.
Adapter – A non-visual class that binds the data source to the list view.
Fast Scrolling – A handle that lets the user scroll the length of the list.
Section Index – A user interface element that floats over the scrolling rows to indicate where in the list the current rows are located.
These screenshots use a basic ListView control to
show how Fast Scrolling and Section Index are rendered:
The elements that make up a ListView are described in
more detail below:
Rows
Each row has its own View. The view can be either one of the built-in
views defined in Android.Resources, or a custom view. Each row can
use the same view layout or they can all be different. There are
examples in this document of using built-in layouts and others
explaining how to define custom layouts.
Adapter
The ListView control requires an Adapter to supply the formatted
View for each row. Android has built-in Adapters and Views that can
be used, or custom classes can be created.
Fast Scrolling
When a ListView contains many rows of data fast-scrolling can be
enabled to help the user navigate to any part of the list. The
fast-scrolling 'scroll bar' can be optionally enabled (and customized
in API level 11 and higher).
Section Index
While scrolling through long lists, the optional section index provides the user with feedback on what part of the list they are currently viewing. It is only appropriate on long lists, typically in conjunction with fast scrolling.
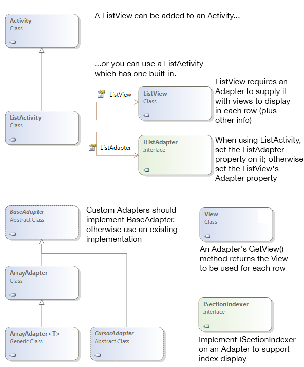
Classes Overview
The primary classes used to display ListViews are shown here:
The purpose of each class is described below:
ListView – user interface element that displays a scrollable collection of rows. On phones it usually uses up the entire screen (in which case, the
ListActivityclass can be used) or it could be part of a larger layout on phones or tablet devices.View – a View in Android can be any user interface element, but in the context of a
ListViewit requires aViewto be supplied for each row.BaseAdapter – Base class for Adapter implementations to bind a
ListViewto a data source.ArrayAdapter – Built-in Adapter class that binds an array of strings to a
ListViewfor display. The genericArrayAdapter<T>does the same for other types.CursorAdapter – Use
CursorAdapterorSimpleCursorAdapterto display data based on an SQLite query.
This document contains simple examples that use an ArrayAdapter as
well as more complex examples that require custom implementations of
BaseAdapter or CursorAdapter.

